HelpVeg
  • Home
  • Projeto
  • Protótipo
  • Quem somos
  • UML
    • Diagrama de Classes
    • Diagrama de Sequência
    • Diagrama de Casos de Uso
    • Diagrama de Atividade
    • Diagrama de Pacotes
  • Entregas
  • GitHub

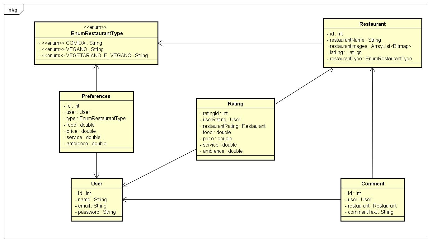
Diagrama de Classes

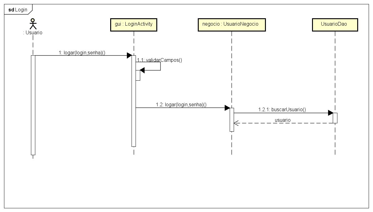
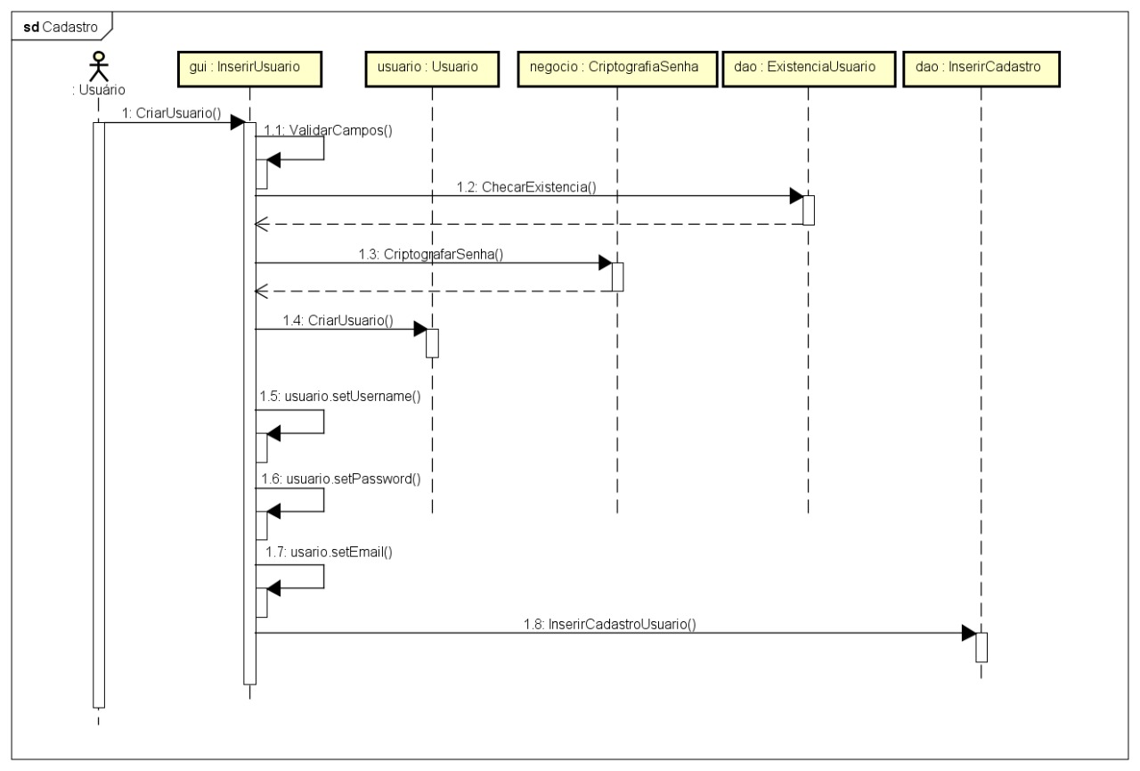
Diagramas de Sequência

Diagrama de Casos de Uso

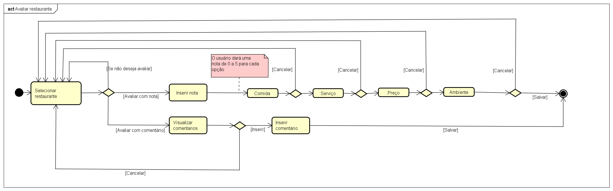
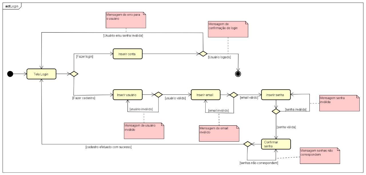
Diagramas de Atividades

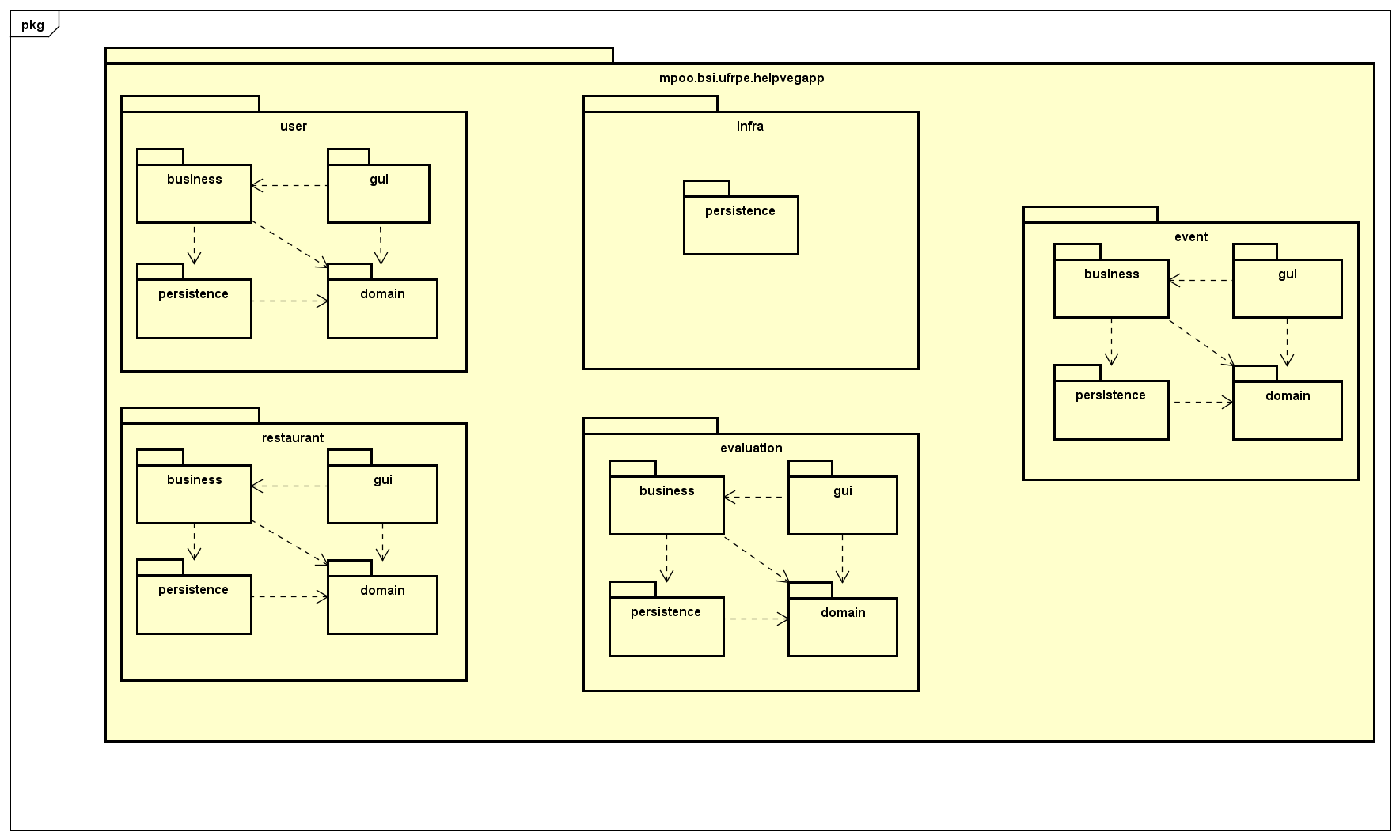
Diagrama de Pacotes